Apiges Pro permite la creación de acciones con el fin de asociarlas a los contactos.
Para crear una acción, es necesario hacer clic en el icono de la cruz verde (símbolo “+”) y cumplimentar los campos correspondientes. El campo Código es obligatorio y admite una longitud máxima de 10 caracteres. Los campos Descripción y Observaciones son de texto libre.

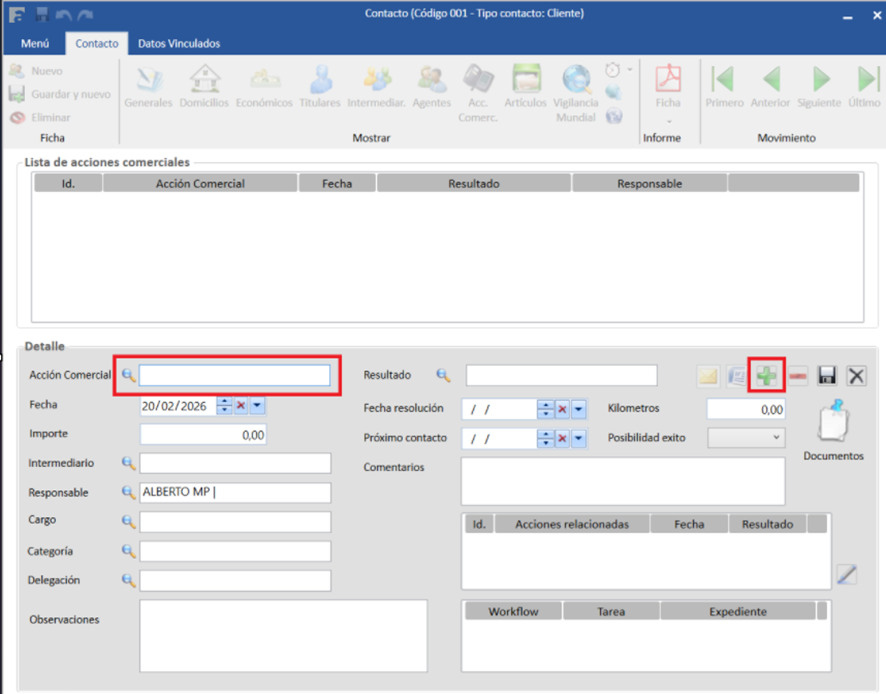
Para asignar una acción a un contacto, se debe acceder al apartado Acc. Comerciales dentro de Contactos. Una vez allí, se deberá pulsar el símbolo “+” y, posteriormente, hacer clic en el icono de la lupa del campo Acción Comercial. Se abrirá una ventana en la que se mostrarán las acciones disponibles, desde la cual se podrá seleccionar la deseada.

Con el objetivo de facilitar el control y seguimiento de los contactos, Apiges Pro dispone de un filtro por Acciones Comerciales, que permite obtener un listado de todos los contactos que tengan asociada una acción determinada.
